VIDEO HƯỚNG DẪN SỬ DỤNG MODEL VÀ CHƯƠNG TRÌNH TÍNH GIÁ TRỊ HỢP LÝ CỦA HÀNG TỒN KHO
QUY TRÌNH TỔNG THỂ

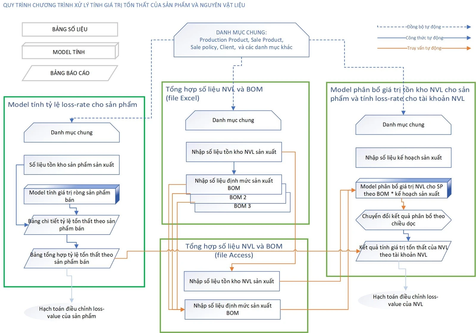
MASTER LIST
- Các danh mục và quan hệ giữa các danh mục
- Kết nối với master list lưu trong ổ local
- Kết nối với master list lưu trên cloud OneDrive
TÍNH LOST VALUE VÀ LOST RATE CHO SẢN PHẨM SẢN XUẤT
- Nhập số liệu tồn kho sản phẩm sản xuất
- Model tính giá trị ròng sản phẩm bán
- Xác định sản phẩm và chính sách bán hàng
- Tính tỷ lệ bán theo sản phẩm và chính sách
- Tính giá bán hàng net
- Điều chỉnh mở rộng bảng tính
- Bảng tổng hợp chi tiết giá trị tổn thất theo sản phẩm bán
- Yêu cầu khai báo
- Đọc kết quả tính
- Bảng tổng hợp giá trị và tỷ lệ tổn thất theo sản phẩm sản xuất
- Yêu cầu khai báo
- Đọc kết quả tính
NHẬP SỐ LIỆU NVL VÀ BOM
- Mục đích ý nghĩa
- Khai báo và nhập số liệu tồn kho NVL
- Khai báo và nhập số liệu BOM
- Xử lý khi số lượng dòng BOM vượt quá 1 triệu dòng
- Nhập số liệu tồn kho NVL và BOM vào chương trình Access trung gian
PHÂN BỔ GIÁ TRỊ TỒN KHO NVL CHO SẢN PHẨM SẢN XUẤT
- Cập nhật số liệu kế hoạch sản xuất
- Model phân bổ
- Khai báo và chạy model phân bổ
- Xử lý với các NVL không có BOM
- Giới hạn xử lý
- Chuyển đổi giá trị phân bổ theo chiều dọc
- Bảng kết quả tính giá trị tổn thấT